1. 대칭 암호화의 개념
대칭키 암호화는 비밀키 암호화 혹은 단일키 암호화라고도 불립니다. 즉, 대칭 암호화 방식은 암호화 키와 복호화 키가 동일하게 사용됩니다.
2. 대칭 암호화 알고리즘의 종류
- Data Encryption Standard: 평문을 64비트 블록으로 나누고, 각 블록을 56비트 키로 암호화 합니다. 이와 같은 연산을 16 라운드 수행합니다.
- Triple DES: 암호화 키의 길이를 112비트, 168비트로 확장하여 DES를 3중으로 겹쳐서 사용합니다. DES-EDE3 유형의 경우 168비트의 키를 사용하여 평문에서 암호화, 복호화, 암호화를 거쳐 암호문을 생성하게 됩니다. DES-EDE2 유형의 경우 EDE3에서의 두 암호화 단계에서 동일한 키를 사용하게 되어 112비트의 키를 사용합니다.
- Advanced Encryption Standard: DES를 대신하게 된 새로운 표준 대칭 암호화 알고리즘으로, 평문을 128비트의 블록으로 나눕니다. 128, 192, 256 비트 중에서 적절한 키 길이를 선택해 이에 따라 10, 12, 14 라운드를 거쳐 각 블록에 대해 암호화 합니다.
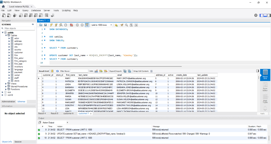
3. 대칭 암호화 알고리즘의 적용
MySQL에서는 DBMS를 통해 AES 암호화 함수를 제공하고 있으며, 다음은 제가 이를 활용하여 기본 데이터베이스 일부를 암호화 혹은 복호화 한 예시입니다.


